Le piattaforme di IT Service Management (ITSM) offrono funzionalità di gestione del flusso di lavoro che consentono alla tua azienda di progettare, automatizzare, pianificare e gestire servizi IT integrati e le relative esperienze digitali. In genere, una piattaforma di questo tipo permette di integrare funzionalità come ticket, processi di servizio, knowledge base e gestione dei cambiamenti in un unico luogo.
Normalmente, le piattaforme di ITSM vengono acquistate in formato Software as a Service (SaaS), ma alcune offrono ancora l’opzione di essere implementate on-premise. I responsabili di team come Infrastruttura o Operazioni IT scelgono strumenti di questo tipo per facilitare il lavoro dei team di supporto agli utenti.
Ultimamente, si sta cercando di estendere soluzioni simili anche a settori che lavorano a stretto contatto con l’area tecnologica, come modo per ottimizzare i processi in tutta l’azienda.
Quando parliamo di un software così importante per le tue operazioni, è chiaro che la scelta del suo acquisto deve essere pensata con attenzione. Per questo motivo, abbiamo selezionato i 11 migliori software di ITSM sul mercato affinché tu possa confrontarli e decidere quale sia il più adatto alle tue esigenze.
La scelta giusta per la tua azienda è sicuramente tra questi. Andiamo avanti?
Leggi anche: I 8 migliori software per la gestione della qualità nel 2026
Cos’è un software di ITSM?
Un software di ITSM (IT Service Management) è uno strumento che centralizza e automatizza i processi per fornire soluzioni tecnologiche allineate alle esigenze del tuo business. Funziona come un hub digitale, dove le richieste si trasformano in ticket tracciabili. Un esempio di questo tipo di richiesta potrebbe essere quando un collaboratore richiede un secondo monitor.
Queste richieste seguono flussi predefiniti, garantendo che il team IT prioritizzi le richieste, risolva gli incidenti e gestisca i cambiamenti con agilità. La filosofia è chiara: trasformare l’IT in un servizio efficiente, focalizzato sull’esperienza dell’utente e sul funzionamento senza interruzioni.
Funzionalità essenziali delle piattaforme ITSM
- Gestione degli incidenti: Ripristinare rapidamente i servizi dopo interruzioni (es.: crash di sistema).
- Controllo dei cambiamenti: Garantire implementazioni sicure di aggiornamenti o nuove tecnologie.
- Gestione della conoscenza: Centralizzare le informazioni tecniche in un repository accessibile.
- Automazione delle richieste: Snellire processi routinari, come il reset delle password o l’accesso a software.
- Monitoraggio degli SLA: Seguire gli accordi sui livelli di servizio per garantire conformità e qualità.
L’obiettivo di questo tipo di piattaforma è eliminare il lavoro duplicato, anticipare i problemi e connettere l’infrastruttura IT agli obiettivi strategici dell’azienda, come la riduzione dei costi e l’aumento della produttività.
Standardizzando i processi, l’ITSM porta trasparenza ed efficienza non solo all’area tecnologica, ma a tutta l’organizzazione. Gli incidenti si risolvono più rapidamente e la gestione proattiva dei problemi riduce le interruzioni ricorrenti. Il miglioramento continuo, altro pilastro dell’IT Service Management, consente alle aziende di adattarsi ai cambiamenti del mercato — come l’integrazione dell’Intelligenza Artificiale o la migrazione al cloud — senza impattare sulle operazioni quotidiane.
Adottare un software di ITSM è il primo passo per aumentare la maturità digitale. Questi principi dovrebbero estendersi ad aree come HR e finance, unificando i servizi aziendali in un unico sistema. Questa integrazione elimina i silos, accelera le risposte e crea una cultura orientata ai risultati.
Cosa cercare in un software di ITSM
Scegliere uno strumento di ITSM (IT Service Management) richiede attenzione a funzionalità che garantiscano efficienza, integrazione e capacità di adattarsi alle esigenze aziendali. Di seguito elenchiamo gli elementi essenziali da considerare nella valutazione di una soluzione.
Prima di scoprire quali sono i 11 migliori software di ITSM, è importante sapere cosa cercare nel software ideale per la tua organizzazione:
1. Integrazione dei processi in un’unica piattaforma
Un sistema robusto deve unificare processi come gestione degli incidenti, dei problemi, dei cambiamenti, SLA (Service Level Agreement) e CMDB (Configuration Management Database). Questo elimina i silos operativi, facilita la collaborazione tra team e assicura coerenza nella delivery dei servizi.
2. Automazione dei flussi di lavoro
La capacità di automatizzare attività ripetitive riduce gli errori e ottimizza i tempi. È possibile creare automazioni per attività come distribuzione delle richieste, avvisi e notifiche. I modelli visuali no-code per creare form e flussi personalizzati rappresentano un vantaggio competitivo, poiché permettono di adattare lo strumento alle esigenze specifiche di ogni area (IT, HR, legale, ecc.).
3. Portali self-service e knowledge base
Portali intuitivi permettono agli utenti di risolvere richieste semplici senza dipendere dal supporto diretto, riducendo il carico sui team. L’integrazione di una knowledge base con procedure preformattate e storico delle risoluzioni aiuta a promuovere autonomia e agilità.
4. Catalogo dei servizi centralizzato
Un repository aggiornato in tempo reale, con i servizi categorizzati per dipartimento, semplifica l’apertura delle richieste. Questo garantisce trasparenza e standardizzazione, oltre a facilitare la prioritizzazione delle richieste critiche.
5. Gestione degli SLA con monitoraggio in tempo reale
Lo strumento scelto deve permettere di definire, tracciare e ricevere alert sul rispetto degli SLA. Risorse di monitoraggio continuo aiutano a identificare i colli di bottiglia e a prevenire guasti, mantenendo alta la qualità dei servizi e la soddisfazione dei clienti.
6. Analisi della causa radice e gestione degli incidenti
Dai priorità a software che abbiano strumenti integrati per investigare l’origine dei problemi ricorrenti, cruciale per mantenere la qualità dei prodotti e dei servizi. Una gestione organizzata degli incidenti, supportata dai dati storici, accelera la risoluzione e previene recidive.
7. Conformità a framework e standard
L’adozione di pratiche riconosciute —come ITIL, COBIT e ISO 27001— assicura che la soluzione sia allineata agli standard globali. Questo è fondamentale per le aziende che devono rispettare regolamenti rigorosi in materia di sicurezza e governance.
8. Report analitici e indicatori di performance
Dashboard personalizzabili e report con KPI in tempo reale consentono di valutare l’efficienza dei servizi, identificare trend e supportare le decisioni strategiche.
9. CMDB per la gestione degli asset IT
Un repository unificato degli asset IT facilita il tracciamento delle configurazioni, collega informazioni critiche e supporta le decisioni relative a manutenzione e investimenti.
10. Protezione dei dati e sicurezza
Lo strumento deve garantire conformità alle norme sulla privacy (come il GDPR) e offrire una protezione avanzata contro violazioni, assicurando l’integrità delle informazioni aziendali.
I 11 migliori software di ITSM nel 2026
Ora sai che i migliori software di ITSM devono permettere l’integrazione dei processi, l’automazione dei flussi di lavoro e un catalogo dei servizi centralizzato. Solo così la tua azienda potrà avere una gestione efficiente degli incidenti, un controllo dei cambiamenti efficace e una gestione della conoscenza accessibile.
Ma quali sono le soluzioni che possiedono queste caratteristiche? Di seguito, abbiamo selezionato le 11 migliori opzioni del mercato nel 2026:
| Software | Indicato per | Valutazioni (Capterra) | Valutazioni (G2) |
| SoftExpert Suite | Aziende medie e grandi (alta scalabilità), settori regolamentati (es.: sanità, industria) | 4,6/5 | 4,7/5 |
| Zoho | Piccole e medie imprese | 4,5/5 | 4,4/5 |
| Jira | Aziende tecnologiche e team agili | 4,5/5 | 4,2/5 |
| ManageEngine | Aziende medio-grandi | 4,4/5 | 4,2/5 |
| ServiceNow | Grandi corporation e aziende globali | 4,5/5 | 4,4/5 |
| Web Help Desk | Piccole imprese e startup | 4,1/5 | 3,9/5 |
| Service Desk | Piccole e medie imprese | 4,6/5 | 4,3/5 |
| BMC Remedy ITSM | Grandi aziende (ambienti complessi) | 4,1/5 | 4,0/5 |
| CA Service Desk Manager | Grandi aziende con infrastruttura consolidata | 3,5/5 | 4,2/5 |
| EasyVista | Piccole e medie imprese che cercano semplicità | 3,4/5 | 4,2/5 |
| Resolve Systems | Piccole e medie imprese con focus sull’automazione | 4,0/5 | 4,1/5 |
1. SoftExpert Suite
Informazioni sul software:
Valutazioni (Capterra): 4,6/5
Valutazioni (G2): 4,7/5
Risorse:
- Automazione dei processi e dei flussi di lavoro
- Gestione di incidenti e cambiamenti
- Analisi e dashboard personalizzabili
- Integrazione con altri sistemi aziendali
Pro:
- Interfaccia intuitiva e personalizzabile
- Soluzione robusta per grandi organizzazioni
- Alta capacità di integrazione e scalabilità
- Supporto clienti
- Funzionalità ampie
- Buon rapporto qualità-prezzo per aziende medie e grandi
Contro:
- Curva di apprendimento iniziale pronunciata per configurazioni avanzate
- Costo elevato per piccole aziende
Descrizione:
SoftExpert Suite è una piattaforma integrata che offre soluzioni complete per ottimizzare i processi aziendali, con moduli specializzati in gestione dei progetti allineati al PMBOK, qualità, rischi e conformità. Sviluppata per rispettare le migliori pratiche del settore, la soluzione incorpora le linee guida del PMBOK per garantire una gestione efficiente, dalla definizione chiara di ruoli e responsabilità alla gestione proattiva dei cambiamenti di ambito e dei tempi.
Con architettura modulare e risorse di intelligenza artificiale, lo strumento consente l’implementazione graduale delle funzionalità, mantenendo l’integrazione tra i reparti. Inoltre, centralizza pianificazione, esecuzione, monitoraggio e controllo dei progetti, promuovendo una visibilità unificata di risorse, scadenze e costi, facilitando la comunicazione e la collaborazione tra team per ridurre le resistenze e allineare gli obiettivi strategici.
La proposta centrale è offrire un ambiente unificato, dove dati e flussi di lavoro operano in modo connesso, allineandosi a standard come ISO/IEC 20000, GDPR e framework settoriali. Presente in oltre 50 paesi, la piattaforma mira a centralizzare le operazioni, riducendo la frammentazione dei sistemi e promuovendo l’eccellenza operativa.
Nel contesto dell’IT Service Management, la soluzione SoftExpert ESM (Enterprise Service Management) integra processi come gestione degli incidenti basata su IA, accordi sui livelli di servizio (SLA), portali self-service e cataloghi dei servizi. La piattaforma permette di centralizzare le richieste IT e di altre aree aziendali, prioritizzando le richieste e automatizzando le notifiche.
Basato su framework come ITIL e standard come ISO/IEC 20000, il sistema include risorse come analisi della causa radice dei problemi, monitoraggio degli indicatori in tempo reale e integrazione con database degli asset (CMDB). Inoltre, offre portali personalizzati per il self-service, riducendo la necessità di intervento manuale in attività ripetitive.
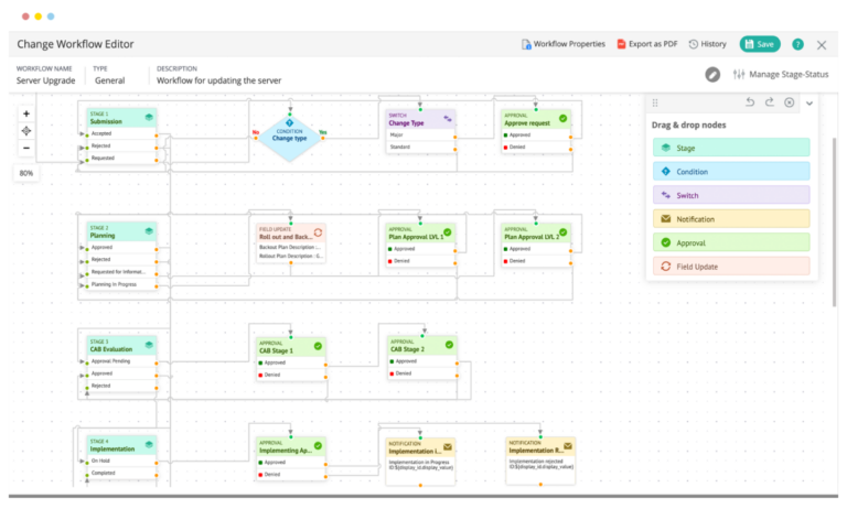
Il software di SoftExpert si distingue per la robusta gestione dei ticket, un elemento chiave che ottimizza l’efficienza del supporto clienti. Il sistema opera seguendo fasi chiare e strutturate:
- Registrazione del ticket: tramite form online o telefono
- Triaging: classificazione per priorità e urgenza
- Assegnazione a un tecnico specializzato
- Risoluzione: con aggiornamenti in tempo reale per l’utente
- Chiusura: con notifica automatica
Inoltre, la piattaforma consente di modellare flussi di lavoro specifici senza necessità di programmazione. Si adatta alle esigenze settoriali, come tempi di risposta personalizzati e automazione di fasi ripetitive. Integrati a queste funzionalità, il software genera report analitici che valutano metriche critiche, come tempo medio di risoluzione e soddisfazione del cliente, garantendo una gestione proattiva e allineata alle migliori pratiche di mercato.
Il software di SoftExpert si distingue per la capacità di generare report analitici per la valutazione delle performance e per la gestione unificata di cambiamenti e configurazioni. Le aziende possono modellare flussi di lavoro specifici senza necessità di programmare, adattandosi alle esigenze settoriali.
La soluzione facilita anche il rispetto delle regolamentazioni sulla sicurezza delle informazioni, come ISO 27001, e si integra con sistemi esistenti, come ERP e CRM. Centralizzando lo storico delle richieste e delle conoscenze tecniche, lo strumento mira non solo a risolvere incidenti in modo rapido, ma anche a identificare opportunità di miglioramento continuo nei servizi offerti.
2. Zoho
Informazioni sul software:
Valutazioni (Capterra): 4,5/5
Valutazioni (G2): 4,4/5
Risorse:
- Emissione e gestione dei ticket
- Automazione dei flussi di lavoro
- Creazione di SLA (Service Level Agreement)
- Base di conoscenze
- Integrazioni con l’ecosistema Zoho e altre applicazioni
Pro:
- Interfaccia intuitiva
- Buon rapporto qualità-prezzo
- Facilità di integrazione con altri strumenti Zoho
Contro:
- Funzionalità avanzate limitate
- Personalizzazione ridotta nella versione gratuita
- Prestazioni possono risentirne in momenti di alta domanda
Descrizione:
La piattaforma Zoho offre una soluzione integrata per la gestione dei servizi IT, combinando automazione, monitoraggio e controllo degli asset con processi standardizzati. Il suo portafoglio di strumenti permette l’implementazione di flussi di lavoro allineati alle migliori pratiche ITIL, garantendo efficienza operativa e conformità.
Le funzionalità coprono dalla gestione degli incidenti fino a cambiamenti e richieste, facilitando un’assistenza rapida e la risoluzione di problemi tecnici. Inoltre, offre risorse di automazione intelligente e report personalizzabili, fornendo visibilità e analisi dettagliata delle performance dei servizi IT.
Orientata alle aziende che cercano di modernizzare le proprie operazioni, Zoho integra funzionalità di ITSM in un’interfaccia unificata e facile da usare. Questo approccio permette di ottimizzare i processi interni e promuovere il miglioramento continuo dei servizi, contribuendo alla sostenibilità e alla crescita organizzativa.
3. Jira
Informazioni sul software:
Valutazioni (Capterra): 4,5/5
Valutazioni (G2): 4,2/5
Risorse:
- Gestione dei ticket
- Automazione dei processi
- Creazione di SLA
- Dashboard personalizzabili
- Integrazione con Confluence, Bitbucket e Slack
Pro:
- Alta capacità di personalizzazione
- Integrazione con l’ecosistema Atlassian
- Supporto a metodologie agili
Contro:
- Curva di apprendimento ripida
- Interfaccia complessa per nuovi utenti
- I costi possono aumentare con l’incremento degli utenti
Descrizione:
La piattaforma Jira, sviluppata da Atlassian, offre una soluzione robusta per la gestione dei servizi IT con un focus sull’implementazione delle migliori pratiche ITSM. Con Jira Service Management, è possibile strutturare flussi di lavoro allineati a ITIL, garantendo la standardizzazione dei processi di assistenza e risoluzione degli incidenti.
Lo strumento permette una gestione efficiente di incidenti, cambiamenti e richieste tramite workflow personalizzabili e automazione intelligente. La sua interfaccia intuitiva e i report integrati consentono il monitoraggio continuo delle performance, facilitando l’identificazione di opportunità di miglioramento dei servizi.
Integrata nell’ecosistema Atlassian, la piattaforma Jira promuove la collaborazione tra i team e la centralizzazione delle informazioni critiche per le operazioni IT. Questo approccio modulare e scalabile è adottato da organizzazioni di diverse dimensioni, contribuendo alla modernizzazione e all’efficienza del supporto tecnologico.
4. ManageEngine (ServiceDesk Plus)
Informazioni sul software:
Valutazioni (Capterra): 4,4/5
Valutazioni (G2): 4,2/5
Risorse:
- Portale self-service
- Gestione degli asset
- Creazione di SLA
- Report personalizzabili
- Integrazione con altri prodotti ManageEngine
Pro:
- Funzionalità ampie
- Soluzione robusta per ambienti corporate
- Adatta per supporto tecnico e gestione IT
Contro:
- Interfaccia che può sembrare datata
- Configurazione complessa
- Richiede formazione per un utilizzo completo
Descrizione:
La piattaforma ManageEngine (ServiceDesk Plus) è una soluzione robusta per la gestione dei servizi IT, integrando funzionalità come gestione di incidenti, problemi e cambiamenti in un ambiente centralizzato. Lo strumento adotta flussi di lavoro personalizzabili allineati alle migliori pratiche ITIL, fornendo standardizzazione ed efficienza operativa.
Inoltre, ServiceDesk Plus offre risorse di automazione che velocizzano la classificazione e la risoluzione dei ticket, contribuendo alla riduzione dei tempi di risposta. Report dettagliati e dashboard personalizzabili permettono il monitoraggio continuo delle performance dei servizi, aiutando a identificare opportunità di miglioramento.
Integrata in un ampio ecosistema di soluzioni IT, la piattaforma facilita la collaborazione tra team e la gestione centralizzata degli asset. Questo approccio modulare e scalabile soddisfa le esigenze di organizzazioni di diverse dimensioni, mantenendo imparzialità e oggettività nella gestione dei servizi IT.
5. ServiceNow
Informazioni sul software:
Valutazioni (Capterra): 4,5/5
Valutazioni (G2): 4,4/5
Risorse:
- Gestione di incidenti
- Problemi e cambiamenti
- Gestione CMDB (Configuration Management Database)
- Automazione
- Workflow avanzati
- Analisi dati con report robusti
Pro:
- Estremamente scalabile
- Ampio insieme di funzionalità e integrazioni
- Ideale per grandi aziende
Contro:
- Costo elevato
- Complessità nell’implementazione
- Necessità di più tempo per l’adattamento
Descrizione:
La piattaforma ServiceNow è riconosciuta per la sua suite robusta di IT Service Management, offrendo soluzioni integrate per la gestione di incidenti, problemi, cambiamenti e richieste. Lo strumento utilizza workflow automatizzati e standardizzati, allineati alle migliori pratiche ITIL, per promuovere efficienza e agilità nella risoluzione dei ticket.
Con un’interfaccia intuitiva e personalizzabile, ServiceNow permette la creazione di portali self-service e dashboard analitici, facilitando il monitoraggio delle performance dei servizi IT. L’integrazione con diverse applicazioni aziendali e l’uso di risorse di intelligenza artificiale potenziano l’automazione dei processi, contribuendo al miglioramento continuo e alla riduzione dei costi operativi.
Orientata a organizzazioni di diverse dimensioni, la piattaforma supporta anche la gestione degli asset e la centralizzazione delle informazioni IT in un ambiente unificato. Questo approccio scalabile e modulare è sempre più comune nei mercati internazionali, riflettendo la tendenza verso l’innovazione e la trasformazione digitale nell’area delle operazioni tecnologiche.
6. Web Help Desk
Informazioni sul software:
Valutazioni (Capterra): 4,1/5
Valutazioni (G2): 3,9/5
Risorse:
- Gestione dei ticket
- Gestione degli asset
- Creazione di SLAs
- Report di base
- Interfaccia web semplice
Pro:
- Facile da usare
- Buon rapporto qualità-prezzo
- Implementazione rapida
Contro:
- Funzionalità meno avanzate
- Limitazioni di integrazione per aziende che cercano maggiore scalabilità
Descrizione:
La piattaforma Web Help Desk di SolarWinds offre una soluzione completa per la gestione dei servizi IT, integrando funzionalità di help desk, gestione dei ticket e degli asset. La sua interfaccia web intuitiva permette il monitoraggio efficiente di incidenti, richieste e domande, promuovendo maggiore organizzazione e controllo operativo.
Tra le capacità ITSM, Web Help Desk consente l’automazione dei flussi di lavoro, la definizione di accordi sui livelli di servizio (SLAs) e l’escalation dei ticket in base alla criticità. Risorse di report e dashboard personalizzabili forniscono analisi dettagliate che supportano il processo decisionale e il miglioramento continuo dei processi.
Compatibile con diversi ambienti IT, la soluzione facilita l’integrazione con altri strumenti e la centralizzazione delle informazioni in un unico sistema. Questo approccio modulare e scalabile è stato adottato da organizzazioni che cercano di ottimizzare i loro processi di supporto, mantenendo una gestione imparziale e orientata ai risultati.
7. Service Desk
Informazioni sul software:
Valutazioni (Capterra): 4,6/5
Valutazioni (G2): 4,3/5
Risorse:
- Emissione e gestione dei ticket
- Portale utente
- Gestione CMDB
- Automazione di report analitici
Pro:
- Interfaccia intuitiva
- Facile implementazione
- Buon rapporto qualità-prezzo
- Adatta per piccole e medie imprese
Contro:
- Mancanza di funzionalità avanzate per grandi aziende
- Opzioni limitate di personalizzazione approfondita
Descrizione:
In precedenza conosciuta come Samanage, SolarWinds Service Desk è una soluzione di IT Service Management che offre funzionalità robuste per la gestione dei servizi IT. Combina la facilità d’uso di un’interfaccia web intuitiva con la possibilità di automatizzare processi e flussi di lavoro essenziali.
Lo strumento permette la gestione di incidenti, richieste di servizio e cambiamenti, garantendo la standardizzazione e il rispetto degli accordi sul livello di servizio (SLAs). Inoltre, offre un catalogo dei servizi integrato, facilitando l’accesso alle informazioni e l’autoservizio da parte degli utenti.
Progettata per organizzazioni di diverse dimensioni, la piattaforma centralizza i dati critici e promuove la collaborazione tra i team IT. Il suo approccio scalabile e analitico consente la generazione di report dettagliati, contribuendo al miglioramento continuo dei processi e al supporto nelle decisioni strategiche.
8. BMC Remedy ITSM
Informazioni sul software:
Valutazioni (Capterra): 4,1/5
Valutazioni (G2): 4,/5
Risorse:
- Gestione integrata di incidenti, problemi e cambiamenti
- Gestione CMDB
- Automazione dei processi
- Report e dashboard avanzati
Pro:
- Piattaforma completa
- Altamente scalabile
- Grande capacità di personalizzazione
- Report dettagliati
Contro:
- Alto costo
- Configurazione complessa
- Necessità di formazione approfondita per sfruttare tutte le funzionalità
Descrizione:
BMC Remedy ITSM è una soluzione robusta per la gestione dei servizi IT che integra i principali processi ITIL in un’unica piattaforma. Con funzionalità che spaziano dalla gestione di incidenti e problemi fino al controllo dei cambiamenti e degli asset, lo strumento offre un ambiente centralizzato per ottimizzare le operazioni IT.
La piattaforma consente l’automazione dei flussi di lavoro critici, facilitando l’instradamento automatico dei ticket e garantendo il rispetto degli accordi sul livello di servizio (SLAs). Inoltre, le capacità di generazione di report e dashboard personalizzabili forniscono visibilità in tempo reale, agevolando decisioni strategiche e miglioramento continuo dei processi.
Orientata a organizzazioni di medie e grandi dimensioni, BMC Remedy ITSM supporta implementazioni sia in ambienti on-premise sia in cloud, garantendo flessibilità e scalabilità. Questo approccio completo e integrato posiziona lo strumento come una scelta solida per aziende che desiderano migliorare efficienza e trasparenza nella gestione dei servizi IT.
9. CA Technologies Service Desk Manager
Informazioni sul software:
Valutazioni (Capterra): 3,5/5
Valutazioni (G2): 4,2/5
Risorse:
- Gestione di incidenti, problemi, cambiamenti e asset
- Creazione di report
- Gestione CMDB
- Funzionalità ITIL
Pro:
- Prodotto maturo e completo
- Ampia base clienti installata in grandi aziende
Contro:
- Interfaccia considerata datata
- Alta complessità
- Costi di manutenzione e licenze elevati
Descrizione:
La piattaforma CA Service Desk Manager, sviluppata originariamente da Computer Associates, è una soluzione di IT Service Management che integra processi critici secondo gli standard ITIL. Offre funzionalità complete, permettendo la gestione di incidenti, problemi, cambiamenti e richieste di servizio con alta efficienza.
Lo strumento si distingue per i flussi di lavoro personalizzabili e la capacità di automazione, facilitando l’instradamento e la priorizzazione dei ticket. Inoltre, include moduli di gestione degli asset, base di conoscenza integrata e dashboard avanzate per la generazione di report dettagliati.
Compatibile con implementazioni on-premise e cloud, CA Service Desk Manager fornisce un’esperienza collaborativa e multicanale, includendo supporto mobile per l’accesso remoto. Questo approccio flessibile e scalabile lo posiziona come una scelta solida per organizzazioni che desiderano migliorare efficienza e trasparenza nella gestione dei servizi IT.
10. EasyVista
Informazioni sul software:
Valutazioni (Capterra): 3,4/5
Valutazioni (G2): 4,2/5
Risorse:
- Gestione di incidenti
- Self-service
- Automazione dei flussi di lavoro
- Dashboard personalizzabili
- Integrazione con diversi strumenti
Pro:
- Interfaccia moderna
- Facilità d’uso
- Implementazione rapida
Contro:
- Limitazioni nella personalizzazione avanzata
- Sfide di scalabilità per grandi aziende
Descrizione:
EasyVista si distingue nel panorama dell’IT Service Management offrendo una soluzione integrata per la gestione di incidenti, cambiamenti e richieste di servizio. Il suo design intuitivo e l’interfaccia self-service facilitano l’esperienza sia per gli utenti finali che per i team di supporto.
Con risorse avanzate di automazione, EasyVista consente la creazione di flussi di lavoro personalizzabili che ottimizzano la risoluzione dei ticket e garantiscono il rispetto dei SLA. Inoltre, la piattaforma include moduli per la gestione degli asset, base di conoscenza e dashboard analitiche che forniscono preziosi insights per il miglioramento continuo dei processi.
Orientata a organizzazioni che cercano agilità e flessibilità, EasyVista supporta implementazioni sia cloud che on-premise. Questo approccio scalabile e integrato posiziona lo strumento come una scelta solida per le aziende che desiderano aumentare efficienza e trasparenza nella gestione dei servizi IT.
11. Resolve
Informazioni sul software:
Valutazioni (Capterra): 4,0/5
Valutazioni (G2): 4,1/5
Risorse:
- Creazione di ticket
- Gestione degli incidenti
- Creazione di SLA (Service Level Agreement)
- Generazione di report
- Automazione dei processi
Pro:
- Flessibile
- Buon rapporto qualità-prezzo
- Facile integrazione con altri strumenti
Contro:
- Set di funzionalità meno robusto rispetto ai leader di mercato
- Supporto limitato per richieste più complesse
Resolve Systems è una piattaforma di automazione intelligente che trasforma la gestione dei servizi IT tramite l’orchestrazione dei flussi di lavoro. La soluzione integra funzionalità avanzate di ITSM, permettendo l’automazione di processi critici come incidenti, richieste e cambiamenti.
Con la capacità di automatizzare la classificazione, l’instradamento e la risoluzione dei ticket, la piattaforma riduce i tempi di risposta e gli errori operativi. Si integra facilmente con sistemi di monitoraggio e altre applicazioni IT, consentendo la generazione di dashboard e report analitici per il monitoraggio dei KPI.
Orientata a organizzazioni che cercano agilità ed efficienza, Resolve Systems offre un approccio scalabile e flessibile per la gestione dei servizi IT. Minimizzando l’intervento manuale, la piattaforma libera risorse per iniziative strategiche e contribuisce al miglioramento continuo dei processi IT.
Conclusione
In uno scenario sempre più dinamico e competitivo, la scelta di un software di ITSM diventa un investimento strategico per le aziende che desiderano guidare la trasformazione digitale. Analizzando i 11 migliori software per il 2026, appare chiaro che la decisione deve considerare non solo le funzionalità tecniche, ma anche aspetti come scalabilità, rapporto qualità-prezzo, supporto e conformità a standard globali.
L’implementazione di uno strumento ITSM può trasformare l’area IT in un vero hub di innovazione, connettendo i diversi settori aziendali e promuovendo una cultura organizzativa orientata ai risultati e al miglioramento continuo.
Investire in una soluzione ITSM significa preparare la propria azienda ad affrontare le sfide attuali e future, garantendo un’assistenza più agile, sicura e allineata agli obiettivi strategici del business. Scegli lo strumento che meglio si adatta al tuo contesto e avanza verso l’eccellenza operativa nel 2026 e oltre.
Se stai cercando un software che garantisca integrazione completa dei processi, automazione intelligente e monitoraggio in tempo reale, SoftExpert Suite è la soluzione ideale per le aziende che vogliono raggiungere un nuovo standard di efficienza e innovazione.
Cerchi maggiore efficienza e conformità nelle tue operazioni? I nostri specialisti possono aiutarti a identificare le migliori strategie per la tua azienda con le soluzioni SoftExpert. Contattaci oggi stesso! !



